GP Chronic Condition Management Plan
0.1.0 - ci-build
GP Chronic Condition Management Plan, published by AEHRC CSIRO. This guide is not an authorized publication; it is the continuous build for version 0.1.0 built by the FHIR (HL7® FHIR® Standard) CI Build. This version is based on the current content of https://github.com/aehrc/gpccmp-fhir-ig/ and changes regularly. See the Directory of published versions
This page provides guidance on implementation considerations for systems implementing the GP CCMP actors. The guidance is intended to help implementers understand the clinical workflow and technical design decisions that may arise when building a GP CCMP solution.
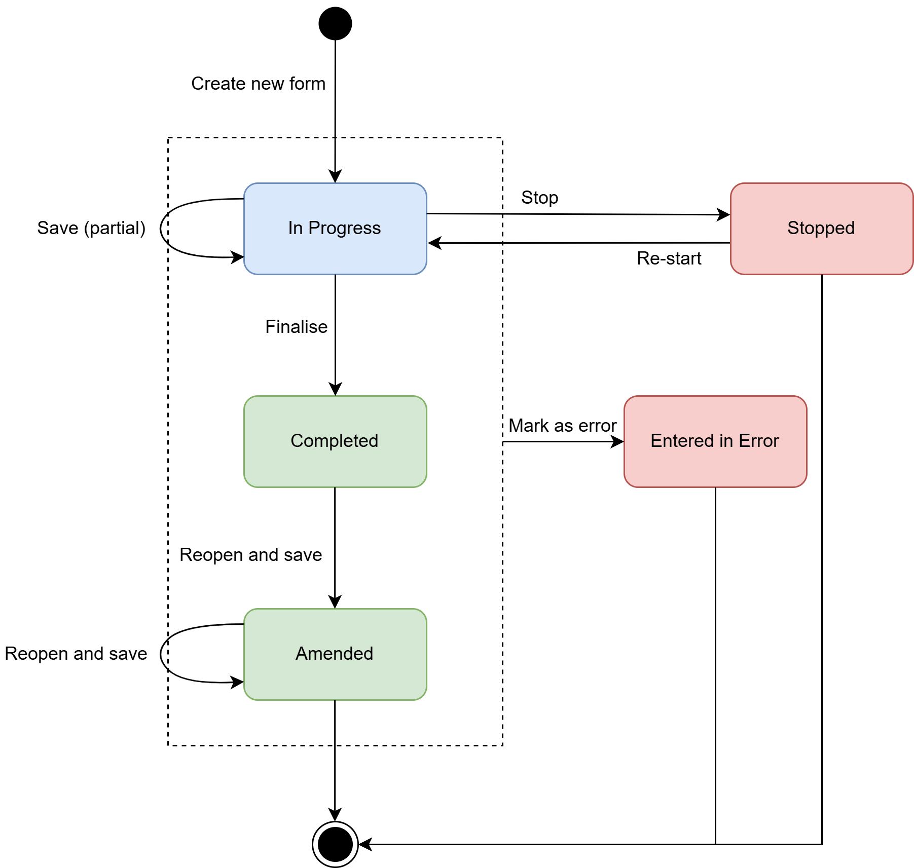
A GP CCMP progresses through a defined lifecycle, represented by the status field of the GP CCMP QuestionnaireResponse. The status values are the same as those in the QuestionnaireResponseStatus value set bound to QuestionnaireResponse.status. The following additional guidance is provided for the GP CCMP:
in-progress): The form has been started but not yet finalised. A GP CCMP Client SHOULD support saving a partially completed form so that it can be resumed within or across sessions.completed): The form has been finalised. A GP CCMP Client SHALL support transitioning a form from in-progress to completed and saving it via the GP CCMP Server.amended): A previously completed or amended form that has been reopened and modified. A GP CCMP Client SHOULD support amending a completed or previously amended form. When a user saves changes to a completed QuestionnaireResponse, the status SHALL transition to amended. Subsequent edits to an amended QuestionnaireResponse SHALL retain the amended status.stopped): The form has been partially filled out with answers but has been abandoned. It is unknown whether changes or additions are expected to be made to it. A GP CCMP Client MAY support transitioning a form from in-progress to stopped. The form MAY be re-started and transition back to in-progress.entered-in-error): The form was created in error and should be disregarded. A GP CCMP Client MAY support transitioning a form to entered-in-error from any status.The following diagram illustrates how these states may be applied to the GP CCMP QuestionnaireResponse lifecycle:

After completing an initial GP CCMP, a review may be undertaken. A review of a GP CCMP is a distinct clinical event from an amendment. A review occurs in the context of a follow-up encounter and results in a new QuestionnaireResponse resource — it does not modify the previously completed or amended form.
To support clinical efficiency, a GP CCMP Client SHOULD support cloning a previously completed or amended form, allowing the clinician to use the prior plan's content as a starting point for completing the review. Implementers SHOULD clone the answer values from the source QuestionnaireResponse. Resource-management elements such as id, meta, and authored SHALL NOT be copied, as these are generated for the new response instance.
Cloning a form will disrupt the standard prepopulation flow, as the answers in the cloned form may differ from what the current patient record contains. To address this, a GP CCMP Client SHOULD provide a mechanism for the user to perform re-population — selectively updating form fields based on a comparison between the current patient record and the cloned form content — allowing the user to decide which values to accept from the patient record.
A GP CCMP Client SHALL support the generation of a human-readable, printable representation of a completed GP CCMP for the purpose of providing the patient with a copy of their plan. Implementers SHALL ensure the printable copy reflects the content of the finalised QuestionnaireResponse and includes relevant patient and practitioner identifying information.