PanCareSurPass Project HL7 FHIR Implementation Guide
1.0.0 - release 150

PanCareSurPass Project HL7 FHIR Implementation Guide, published by PanCareSurPass Project. This guide is not an authorized publication; it is the continuous build for version 1.0.0 built by the FHIR (HL7® FHIR® Standard) CI Build. This version is based on the current content of https://github.com/hl7-eu/pcsp/ and changes regularly. See the Directory of published versions

Collaboration diagrams

Overview

This page summarizes the mechanisms that have been identified so far by the PanCareSurPass project to allow the collaboration among the actors involved in the Survivorship Passport generation and management process.

The collaboration described are:

  1. Case 1: Austria

  2. Case 2: Italy

  3. Case 3: Germany

  4. Case 4: Belgium

  5. Case 5: Lithuania

  6. Case 6: Spain

Case 1: Austria


Collaboration diagram: Austria
Figure 1 Collaboration diagram: Austria


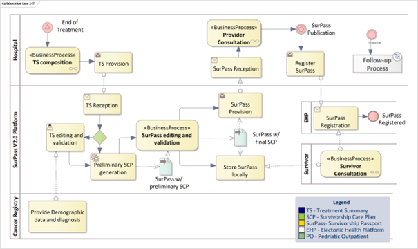
Case 2: Italy


Collaboration diagram: Italy
Figure 2 Collaboration diagram: Italy


Case 3: Germany


Collaboration diagram: Germany
Figure 3 Collaboration diagram: Germany


Case 4: Belgium


 Collaboration diagram: Belgium
Figure 4 Collaboration diagram: Belgium


Case 5: Lithuania


 Collaboration diagram: Lithuania
Figure 5 Collaboration diagram: Lithuania


Case 6: Spain


 Collaboration diagram: Spain
Figure 5 Collaboration diagram: Spain