Data Exchange For Quality Measures Implementation Guide
5.0.0 - STU5 United States of America flag

Data Exchange For Quality Measures Implementation Guide, published by HL7 International / Clinical Quality Information. This guide is not an authorized publication; it is the continuous build for version 5.0.0 built by the FHIR (HL7® FHIR® Standard) CI Build. This version is based on the current content of https://github.com/HL7/davinci-deqm/ and changes regularly. See the Directory of published versions

Gaps in Care Reporting

Introduction

As supported in this guide, a gap in care is defined as a discrepancy between standards of care specified in quality measures and the services that were provided. Gaps in care may be identified because no care was provided, or because data about care provided is missing from the system calculating the data.

Actual gaps in care can adversely affect member outcomes, and lack of awareness that care was provided can contribute to unnecessary costs. Identifying, anticipating, and communicating gaps in care between involved actors, at the point of care, is critical for providing opportunities to improve quality of care.

Research has shown that care gaps can be both harmful and costly when they are not properly managed. For example, not managing specific aspects of chronic diseases (e.g., hemoglobin A1C control with respect to diabetes management) can lead to serious complications and escalate healthcare costs. Resolving gaps in care is important to payers, providers, and the patients they serve. Performing care that resolves gaps in care can positively influence patient health and improve quality scores and reimbursement under risk-sharing arrangements. Gaps in care may exist for several reasons. The following are some common scenarios where an actual or potential gap may exist.

  • Recommended care was not provided
  • Recommended care was provided but not documented where expected
  • Recommended care was provided outside of the health system expected by the organization reporting the gap
  • Recommended care was provided prior to the coverage by the current payer
  • Recommended Care was provided between generation of a Gap in Care Report and receipt of the report.

A Gaps in Care Report is designed to communicate actual or perceived gaps in care between systems, such as the payer’s system and provider’s EMR. The report provides opportunities for providers to provide missing care and/or to communicate care provision data to payers. The report may also provide information for upcoming care opportunities, prospective gaps.

In Figure 2-12, the red circle represents the Gaps in Care Reporting flow portion of the Quality Improvement Ecosystem. Please see The Quality Improvement Ecosystem Diagram.

Figure 2-12 Quality Improvement Ecosystem - Gaps in Care
gic-ecosystem_new.png

The gaps in care flow is between a provider and a measurement organization’s system performing analytics.

Note that this implementation guide does not address actual workflow around managing the process of requesting a Gaps in Care Report and to whom the report should be sent.

Figure 2-13 reflects the details within the red circle representing the Gaps in Care Reporting flow portion of the Quality Improvement Ecosystem.

Figure 2-13 Gaps in Care Reporting Flow
gic-reporting-flow.png

Relationship of Individual Reporting and Gaps in Care Reporting

The Gaps in Care Reporting uses the DEQM Individual MeasureReport Profile. This allows the Gaps in Care Reporting to use the same machinery as the Individual Reporting to calculate measures and represent the results of individual calculation.

Default Profiles

The following resources are used in the Gaps in Care Reporting Scenario:

Resource Type Profile Name Link to Profile
Bundle DEQM Gaps In Care Bundle Profile DEQM Gaps In Care Bundle Profile
Composition DEQM Gaps In Care Composition Profile DEQM Gaps In Care Composition Profile
DetectedIssue DEQM Gaps In Care DetectedIssue Profile DEQM Gaps In Care DetectedIssue Profile
Group DEQM Gaps In Care Group Profile DEQM Gaps In Care Group Profile
MeasureReport DEQM Individual MeasureReport Profile DEQM Individual MeasureReport Profile

Figure 2-14 provides a graphical view of how these resources are related. A Composition is created for each Patient (linked via subject element) and is contained in a Bundle. The Composition resource references one or more DEQM Individual MeasureReport resources. One MeasureReport for each Measure included in the report. If the generator of the MeasureReport resource has data used in the Measure, they are linked under evaluatedResource element. The CQF Criteria Reference Extension on the evaluatedResource documents how that resource contributed to the measure, i.e. numerator, denominator, etc.

Figure 2-14 Gaps In Care Resources
gic-resources.png

Gaps in Care Reporting

Gaps Through Period (Retrospective vs. Prospective)

Gaps through period is the time period defined by a Client for running the Gaps in Care Report. When the gaps through period ends on a date that is in the future, the Gaps in Care Reporting is said to look for care gaps prospectively. In this scenario, it provides providers with opportunities to assess prospective gaps and take proper actions to close the gaps. When the gaps through period ends on a date that is in the past, the Gaps in Care Reporting is said to look for care gaps retrospectively. In the retrospective scenario, identified open gaps can no longer be acted upon to meet the quality measure. In the example below, Colorectal Cancer Screening (CMS130) with measureId EXM130-7.3.000 is used as an example measure.

Use Case care-gaps Operation Gaps Through Period Start Date Gaps Through Period End Date Report Calculated Date Colorectal Cancer Screening - Colonoscopy Date Gaps in Care Report
Prospective Use Case $care-gaps?periodStart=2021-01-01&periodEnd=2021-06-30&subject=Patient/123&measureId=EXM130-7.3.000&status=open-gap 2021-01-01 2021-06-30 2021-04-01 Example: patient had colonoscopy on 2011-05-03 Returns gaps through 2021-06-30. The Gaps in Care Report indicates the patient has a prospective gap for the colorectal cancer screening measure. By 2021-06-30, the colonoscopy would be over 10 years.
Retrospective Use Case $care-gaps?periodStart=2020-01-01&periodEnd=2020-12-31&subject=Patient/123&measureId=EXM130-7.3.000&status=open-gap 2020-01-01 2020-12-31 2021-04-01 Example: patient had colonoscopy on 2011-05-03 Returns gaps through 2020-12-31. The Gaps in Care Report indicates the patient has a closed gap for the colorectal cancer screening measure. Since on 2020-12-31, the procedure would have occurred within the specified 10-year timeframe.

The timeline below represents the data described above. A colonoscopy procedure per the Colorectal Cancer Screen measure is required every 10 years. If as in the example above, the patient had a colonoscopy done on May 3rd, 2011, another one would be due and the gap opened on May 3rd, 2021.

Figure 2-15 Prospective and Retrospective Use Case
gic-prospective-retrospective.png

Care Gaps Operation

The care-gaps operation is used to run a Gaps in Care Report. In this guide, we have updated the base care-gaps operation in the R4 Release of the FHIR (FHIR R4) Specification to allow for the specification of additional parameters that will be useful to the communities needing this report. This operation is run on the Measure resource and allows a Server to create a Gaps in Care Report based on the quality measures available in the Server’s system.

A report calculated on any given date provides all of the data from the server's system as of that date. A request for a previous time period will still show all data available as of the date the report is calculated. Therefore, a requester can ask for multiple reports, save them and compare them, but not request data "as of" previous dates.

The updated operation, care-gaps, makes the following changes to the existing input parameters in the base operation:

  • periodStart is still required, but the description is modified to reference the start date of the gaps through period.
  • periodEnd is still required, but the description is modified to reference the end of the gaps through period.
  • topic is an optional parameter for which the cardinality has been updated to allow multiple topics to be specified.
  • subject can now point to either a patient or a group of patients. Subject is optional when run a Gaps in Care Report for an organization or a practitioner of an organization.

Several new input parameters are specified and added to the care-gaps operation defined in this guide:

  • practitioner references a practitioner for which the Gaps in Care Report will be created.
  • organization references an organization for which the Gaps in Care Report will be created.
  • status is required, it SHALL be a code from the gaps status value set, which indicates an open, closed, or prospective gap. For the Gaps in Care Report to return open, closed, and prospective gaps, the status must indicate all three.
  • measureId is the id of a Measure resource that is on the server for which the gaps in care will be reported. The Client will need to check with the Server to know the identifiers used by the Server to uniquely identify measures. This parameter is one of the three options provided by this operation to specify one or more measures for which the Gaps in Care Report will be created.
  • measureIdentifier is the business identifier for a measure. This parameter is one of the three options provided by this operation to specify one or more measures for the which the Gaps in Care Report will be created.
  • measureUrl is the url of a measure. This parameter is one of the three options provided by this operation to specify one or more measures for the which the Gaps in Care Report will be created.
  • program is used to specify one or more programs that a provider or an organization participates in. For example, the program may be a risk based, value based, or other performance program such as the Merit-based Incentive Payment System (MIPS) and Hospital Quality Reporting programs of CMS.

The care-gaps operation has an out parameter: return. In comparison to the return output parameter specified in the base care-gaps operation, the return here returns a Parameters resource that contains zero or more parameter, with each parameter containing a Bundle resource that conforms to the DEQM Gaps In Care Bundle Profile.

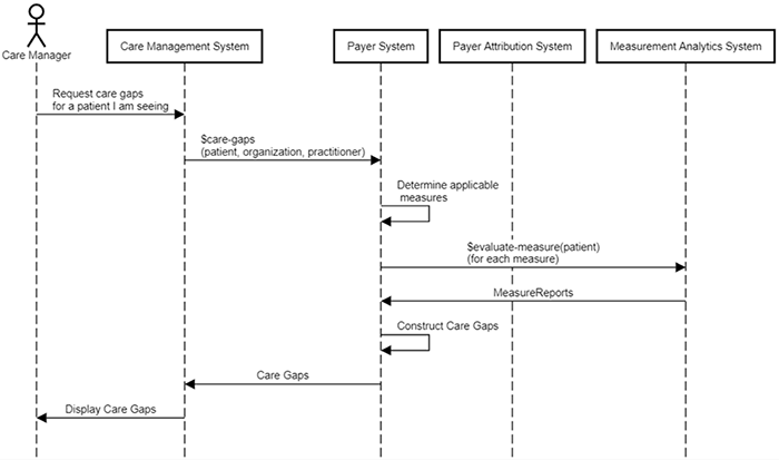
Figure 2-16 shows an example workflow for running the care-gaps operation against a payer's system for a single patient.

Figure 2-16 Care Gaps Operation - Single Patient
gic-care-gaps-operation-single-patient.png

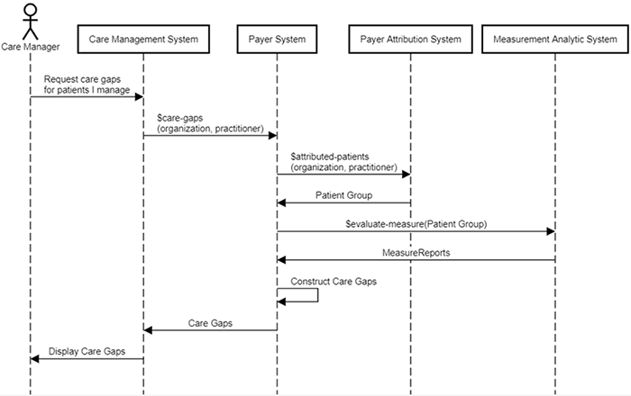
Figure 2-17 shows an example workflow for running the care-gaps operation against a payer's system for a group of patients.

Figure 2-17 Care Gaps Operation - Group of Patients
gic-care-gaps-operation-group.png

Measure Evaluation for a Gap in Care

As shown in Figure 2-16 and 2-17 above, gaps in care reporting leverages the quality measure evaluation capability of $evaluate to produce one or more Individual Measure Report, which are then utilized by the gaps in care service to determine a gap status that is reported in a detected issue. Because the $care-gaps operation utilizes $evaluate, any QMIG profile requirements for $evaluate apply to $care-gaps as well (e.g. the CQFMComputableMeaure profile, depending on the server implementation).

This IG provides guidance for inferring that a care gap has occurred (or will occur, or is closed) based on the scoring type of the measure, specifically proportion measures and ratio measures. Other care gap inferences are possible but not specified in this IG. A detected issue uses its gapStatus element, bound to the DEQM Gaps In Care Gap Status Value Set, to communicate if the gap is open, prospective, closed, or not-applicable.

Patient-based measures lend themselves most readily to gaps in care calculations because they are evaluated over a long time period. Other measure bases, such as an encounter-based measure, typically happen over shorter time spans. The types of population bases to support is at the server’s discretion. Servers SHOULD support patient-based measures, and MAY support any other base.

Measures with multiple groups (a multiple rate measure) have the potential to create multiple gaps in care for a single patient. The extension DEQM Criteria Reference Extension allows the detected issue to reference which group or population from the measure report led to the creation of the detected issue.

How to Construct a Gaps in Care Report

This section describes the profiles used for Gaps in Care Reporting and how they are used to construct a Gaps in Care Report.

The care-gaps operation returns a Parameters resource that contains zero or more parameter with document bundle for each patient for which a Gaps in Care report is calculated. The bundle SHALL conform to the DEQM Gaps In Care Bundle Profile. A Gaps In Care Bundle can optionally contain a Composition entry, which uses the DEQM Gaps In Care Composition Profile, to define a document composition consisting of one or more MeasureReports.

The DEQM Gaps in Care Composition Profile builds on the base FHIR Composition resource, where its type code is constrained to a fixed LOINC code to identify the Composition as a Gaps in Care Report. The subject of a Gaps In Care Composition is required, it is used to reference the patient, QI Core Patient, the Gaps in Care Report is for. The Gaps In Care Composition SHALL contain one to many section(s). Each section has a focus element that references an Individual MeasureReport for a specific measure. All Individual MeasureReport referenced SHALL be for the same patient specified in the Composition subject. Each section SHALL also contain one or more entry of DetectedIssue using the DEQM Gaps In Care DetectedIssue Profile for the measure regardless of its gap status (e.g., open or closed).

  • The Individual MeasureReport SHALL conform to the DEQM Individual MeasureReport Profile. This profile contains an optional extension, CQF Criteria Reference Extension, on the evaluatedResource element. This extension allows the Server to indicate how an evaluatedResource, such as a colonoscopy procedure, was used to produce the measure calculation results by linking it to a specific population criteria identified by the population criteria id that equals to Measure.group.population.id. If an evaluatedResource contributes to multiple population criteria such as denominator and numerator, this can be represented by having two population reference extensions. One extension has value that references the denominator population criteria id and the other extension has value that references the numerator population criteria id.

  • The DEQM Gaps In Care DetectedIssue Profile has a fixed code CAREGAP indicating the detected issue is in the Care Gaps detected issue category. Each DetectedIssue SHALL contain at least one evidence element that each evidence SHALL provide a detail that references either a DEQM Individual MeasureReport of the measure or a GuidanceResponse.

  • The DEQM Gaps in Care Composition Profile may also contain all supporting resources referenced by the Composition and its contained measure reports. As with other compositions, this resource can contain a narrative which can be displayed as a textual report.

  • The date element of the MeasureReport resource contains the date the open/closed gap was calculated.

Gaps in Care Bundle Structure

The DEQM Gaps In Care Bundle can be defined as a document bundle (bundle.type is document), then, it must conform to the rules specified for a document bundle, which means that a DEQM Gaps In Care Bundle must have an identifier with a system and a value, have a date, and have the DEQM Gaps In Care Composition as the first resource. However, the isDocument in parameter allows for specifying that it will not return the document bundle (bundle.type is collection).

Figure 2-18 illustrates structure of a DEQM Gaps In Care Bundle.

  • The DEQM Gaps In Care Bundle shall include both the DEQM Gaps In Care MeasureReport and DEQM Gaps In Care DetectedIssue and optionally the resources included in the DEQM Gaps In Care Composition.
  • In addition, the bundle shall include entries for all patient specific resources including evaluated resources referenced by the included DEQM Gaps In Care MeasureReport, for example, the patient resource, the resources for the colonoscopy procedure and FOBT lab observation as shown in the figure.
  • The bundle shall also include entries for the resources referenced by the DEQM Gaps In Care DetectedIssue, for example, GuidanceResponse if it is included.
Figure 2-18 DEQM Gaps In Care Bundle
gic-bundle-structure-edit.png

Detailed Care Gap Guidance Response

Derived from the GuidanceResponse resource, the Detailed Care Gap Guidance Response supports the functionality of providing reason for guidance and detailed guidance to help address care gaps and close open gaps. This section provides a detailed description of how the profile should be used, with a focus on the utilization of the reasonCode and the dataRequirement along with some practical business use cases.

  • reasonCode The GuidanceResponse.reasonCode has a preferred binding to the Care Gap Reasons value set. It contains codes that represent the reason or rationale behind the identified care gap, such as data element is not found or value is out of the specified range. It helps in categorizing and organizing the gaps based on their underlying causes, facilitating a more targeted approach to addressing them.

  • dataRequirement The Detailed Care Gap Guidance Response profile added a valueFilter extension to the dataRequirement element, this is in addition to the codeFilter and dateFilter that are specified in the base GuidanceResponse resource. These filters could be used to specify what data are required to address the identified care gaps.

Example Business Use Cases:

  • Diabetes Management. In this scenario, In this scenario, a patient has an open gap for the Diabetes: Hemoglobin A1c Poor Control (>9%) quality measure. The Detailed Care Gap Guidance Response profile is utilized to provide guidance on addressing this open gap. The reasonCode element may include a code “NotFound” indicating the most recent HbA1c result is missing for the patient. The dataRequirement element then specifies the requirement for a HbA1c test for the patient in order to help address the open gap.

Diabetes Management Detailed Care Gap Guidance Response Example

  • Medication Adherence. This use case involves a quality measure highlighting low medication adherence rates among a certain patient population. The Detailed Care Gap Guidance Response profile is employed to provide guidance on improving medication adherence for a patient. The reasonCode element might indicate non-compliance with medication regimens. The dataRequirement element may include medication history, prescription records, and patient-reported data. The guidance response offers strategies for enhancing patient education, optimizing medication schedules, and utilizing adherence monitoring tools to address the care gap effectively.

Medication Adherence Detailed Care Gap Guidance Response Example

By incorporating the Detailed Care Gap Guidance Response profile, healthcare organizations can receive tailored and actionable guidance on addressing specific care gaps. The inclusion of reasonCode and dataRequirement enables standardized categorization, context-specific recommendations, and ensures a more focused approach to quality improvement efforts.

Add Remark to Gaps in Care Report

Note to Balloters: We are actively seeking input on remark codes, the remark value set, and the remark workflow.

When considering a Gaps in Care Report, a remark(s) may be added using the Care Gap Remark extension. If a remark is added to a Gaps in Care Report, then the Care Gap Remark extension can be added to the measure report with a (PATCH) request, or the entire MeasureReport with the added extension can be POSTed.

A (DEQM Parameters Care Gap Remark Patch Profile) is defined to specify the required structures to send the remark using a PATCH request.

This implementation guide does not direct any action be taken by the payer upon receipt of an Individual MeasureReport with added gaps in care remark(s).

This care gap remark can be used in a similar way to how the condition category remark is used in the Da Vinci Risk Adjustment IG.

Attribution

Member attribution establishes associations between providers and payers. The process of establishing and exchanging member lists for Gaps in Care Reports is not in the scope of the DEQM IG. One possible way of exchanging Member Attribution Lists between providers and payers is described in the Da Vinci - Risk Based Contracts Member Attribution (ATR) List IG.

Usage

GET|[base]

Examples

Scenario:

A Client would like to know if the patient, gaps-patient01, has any open, closed, or prospective gaps for the colorectal cancer screening measure and the cervical cancer screening measure for the period from 2020-01-01 to 2020-12-31. The Client requested a Gaps in Care Report from a Server's system on 2020-06-30.

GET Gaps in Care Report

GET [base]/Measure/$care-gaps?measureurl=http://hl7.org/fhir/us/davinci-deqm/Measure/measure-exm130-example|2.0.0&measureurl=http://hl7.org/fhir/us/davinci-deqm/Measure/measure-exm124-example|2.0.0&subject=Patient/gaps-patient01&periodStart=2020-01-01&periodEnd=2020-12-31&status=open-gap&status=closed-gap&status=prospective-gap

Request body

(Note that request body is not applicable in this example)

Response

HTTP/1.1 200
Date: Wed, 22 July 2020 01:02:06 GMT
Content-Type: application/fhir+json;charset=UTF-8
...Other Headers...

{
  "resourceType": "Bundle",
  "id": "single-gaps-open-indv-report01",
  "meta": {
    "profile": [
      "http://hl7.org/fhir/us/davinci-deqm/StructureDefinition/gaps-bundle-deqm"
    ]
  },
  "identifier": {
    "system": "urn:ietf:rfc:3986",
    "value": "urn:uuid:77f43ef5-8c60-4222-ae58-36969063a093"
  },
  "type": "document",
  "timestamp": "2020-06-30T13:08:53+00:00",
  "entry": [{
      "fullUrl": "http://example.org/fhir/gaps/Composition/gaps-composition01",
      "resource": {
        "resourceType": "Composition",
        "id": "gaps-composition01",
        "meta": {
          "profile": [
            "http://hl7.org/fhir/us/davinci-deqm/StructureDefinition/gaps-composition-deqm"
          ]
        },
        "status": "final",
        "type": {
          "coding": [{
              "system": "http://loinc.org",
              "code": "96315-7",
              "display": "Gaps in care report"
            }
          ]
        },
        "subject": {
          "reference": "Patient/gaps-patient01"
        },
        "date": "2020-06-30T13:08:53+00:00",
        "author": [{
            "reference": "Organization/gaps-organization-reportingvendor"
          }
        ],
        "title": "Care Gap Report for patient gaps-patient01",
        "section": [{
            "title": "Colorectal Cancer Screening",
            "focus": {
              "reference": "MeasureReport/gaps-indv-measurereport01"
            },
            "entry": [{
                "reference": "DetectedIssue/gaps-detectedissue01"
              }
            ]
          }, {
            "title": "Cervical Cancer Screening",
            "focus": {
              "reference": "MeasureReport/gaps-indv-measurereport02"
            },
            "entry": [{
                "reference": "DetectedIssue/gaps-detectedissue02"
              }
            ]
          }, {
            "title": "MRP Cancer Screening",
            "focus": {
              "reference": "MeasureReport/gaps-indv-measurereport03"
            },
            "entry": [{
                "reference": "DetectedIssue/gaps-detectedissue03"
              }
            ]
          }
        ]
      }
    }, {
      "fullUrl": "http://example.org/fhir/gaps/MeasureReport/gaps-indv-measurereport01",
      "resource": {
        "resourceType": "MeasureReport",
        "id": "gaps-indv-measurereport01",
        "meta": {
          "profile": [
            "http://hl7.org/fhir/us/davinci-deqm/StructureDefinition/indv-measurereport-deqm"
          ]
        },
        "extension": [{
            "url": "http://hl7.org/fhir/us/davinci-deqm/StructureDefinition/extension-measureScoring",
            "valueCodeableConcept": {
              "coding": [{
                  "system": "http://terminology.hl7.org/CodeSystem/measure-scoring",
                  "code": "proportion"
                }
              ]
            }
          }, {
            "url": "http://hl7.org/fhir/us/davinci-deqm/StructureDefinition/extension-certificationIdentifier",
            "valueIdentifier": {
              "system": "urn:oid:2.16.840.1.113883.3.2074.1",
              "value": "0015HQN9BD3304E"
            }
          }, {
            "url": "http://hl7.org/fhir/us/davinci-deqm/StructureDefinition/extension-reportingVendor",
            "valueReference": {
              "reference": "Organization/gaps-organization-reportingvendor"
            }
          }
        ],
        "status": "complete",
        "type": "individual",
        "measure": "http://hl7.org/fhir/us/davinci-deqm/Measure/measure-exm130-example",
        "subject": {
          "reference": "Patient/gaps-patient01"
        },
        "date": "2020-06-30T13:08:52+00:00",
        "reporter": {
          "reference": "Organization/organization01"
        },
        "period": {
          "start": "2020-01-01T00:00:00+00:00",
          "end": "2020-12-31T00:00:00+00:00"
        },
        "improvementNotation": {
          "coding": [{
              "system": "http://terminology.hl7.org/CodeSystem/measure-improvement-notation",
              "code": "increase"
            }
          ]
        },
        "group": [{
            "id": "group-exm130",
            "population": [{
                "code": {
                  "coding": [{
                      "system": "http://terminology.hl7.org/CodeSystem/measure-population",
                      "code": "initial-population",
                      "display": "Initial Population"
                    }
                  ]
                },
                "count": 1
              }, {
                "code": {
                  "coding": [{
                      "system": "http://terminology.hl7.org/CodeSystem/measure-population",
                      "code": "numerator",
                      "display": "Numerator"
                    }
                  ]
                },
                "count": 0
              }, {
                "code": {
                  "coding": [{
                      "system": "http://terminology.hl7.org/CodeSystem/measure-population",
                      "code": "denominator",
                      "display": "Denominator"
                    }
                  ]
                },
                "count": 1
              }, {
                "code": {
                  "coding": [{
                      "system": "http://terminology.hl7.org/CodeSystem/measure-population",
                      "code": "denominator-exclusion",
                      "display": "Denominator Exclusion"
                    }
                  ]
                },
                "count": 0
              }
            ],
            "measureScore": {
              "value": 0.0
            }
          }
        ],
        "evaluatedResource": [{
            "extension": [{
                "url": "http://hl7.org/fhir/us/davinci-deqm/StructureDefinition/extension-criteriaReference",
                "valueString": "initial-population"
              }
            ],
            "reference": "Encounter/gaps-encounter01"
          }, {
            "extension": [{
                "url": "http://hl7.org/fhir/us/davinci-deqm/StructureDefinition/extension-criteriaReference",
                "valueString": "initial-population"
              }
            ],
            "reference": "Patient/gaps-patient01"
          }
        ]
      }
    }, {
      "fullUrl": "http://example.org/fhir/gaps/MeasureReport/gaps-indv-measurereport02",
      "resource": {
        "resourceType": "MeasureReport",
        "id": "gaps-indv-measurereport02",
        "meta": {
          "profile": [
            "http://hl7.org/fhir/us/davinci-deqm/StructureDefinition/indv-measurereport-deqm"
          ]
        },
        "extension": [{
            "url": "http://hl7.org/fhir/us/davinci-deqm/StructureDefinition/extension-measureScoring",
            "valueCodeableConcept": {
              "coding": [{
                  "system": "http://terminology.hl7.org/CodeSystem/measure-scoring",
                  "code": "proportion"
                }
              ]
            }
          }, {
            "url": "http://hl7.org/fhir/us/davinci-deqm/StructureDefinition/extension-certificationIdentifier",
            "valueIdentifier": {
              "system": "urn:oid:2.16.840.1.113883.3.2074.1",
              "value": "0015HQN9BD3304E"
            }
          }, {
            "url": "http://hl7.org/fhir/us/davinci-deqm/StructureDefinition/extension-reportingVendor",
            "valueReference": {
              "reference": "Organization/gaps-organization-reportingvendor"
            }
          }
        ],
        "status": "complete",
        "type": "individual",
        "measure": "http://hl7.org/fhir/us/davinci-deqm/Measure/measure-exm124-example",
        "subject": {
          "reference": "Patient/gaps-patient01"
        },
        "date": "2020-07-02T13:08:52+00:00",
        "reporter": {
          "reference": "Organization/organization01"
        },
        "period": {
          "start": "2020-01-01T00:00:00+00:00",
          "end": "2020-12-31T00:00:00+00:00"
        },
        "improvementNotation": {
          "coding": [{
              "system": "http://terminology.hl7.org/CodeSystem/measure-improvement-notation",
              "code": "increase"
            }
          ]
        },
        "group": [{
            "id": "group-exm124",
            "population": [{
                "code": {
                  "coding": [{
                      "system": "http://terminology.hl7.org/CodeSystem/measure-population",
                      "code": "initial-population",
                      "display": "Initial Population"
                    }
                  ]
                },
                "count": 1
              }, {
                "code": {
                  "coding": [{
                      "system": "http://terminology.hl7.org/CodeSystem/measure-population",
                      "code": "numerator",
                      "display": "Numerator"
                    }
                  ]
                },
                "count": 0
              }, {
                "code": {
                  "coding": [{
                      "system": "http://terminology.hl7.org/CodeSystem/measure-population",
                      "code": "denominator",
                      "display": "Denominator"
                    }
                  ]
                },
                "count": 1
              }, {
                "code": {
                  "coding": [{
                      "system": "http://terminology.hl7.org/CodeSystem/measure-population",
                      "code": "denominator-exclusion",
                      "display": "Denominator Exclusion"
                    }
                  ]
                },
                "count": 0
              }
            ],
            "measureScore": {
              "value": 0.0
            }
          }
        ],
        "evaluatedResource": [{
            "extension": [{
                "url": "http://hl7.org/fhir/us/davinci-deqm/StructureDefinition/extension-criteriaReference",
                "valueString": "initial-population"
              }, {
                "url": "http://hl7.org/fhir/us/davinci-deqm/StructureDefinition/extension-criteriaReference",
                "valueString": "denominator"
              }
            ],
            "reference": "Encounter/gaps-encounter01"
          }, {
            "extension": [{
                "url": "http://hl7.org/fhir/us/davinci-deqm/StructureDefinition/extension-criteriaReference",
                "valueString": "initial-population"
              }, {
                "url": "http://hl7.org/fhir/us/davinci-deqm/StructureDefinition/extension-criteriaReference",
                "valueString": "denominator"
              }
            ],
            "reference": "Patient/gaps-patient01"
          }
        ]
      }
    }, {
      "fullUrl": "http://example.org/fhir/gaps/MeasureReport/gaps-indv-measurereport03",
      "resource": {
        "resourceType": "MeasureReport",
        "id": "gaps-indv-measurereport03",
        "meta": {
          "profile": [
            "http://hl7.org/fhir/us/davinci-deqm/StructureDefinition/indv-measurereport-deqm"
          ]
        },
        "extension": [{
            "url": "http://hl7.org/fhir/us/davinci-deqm/StructureDefinition/extension-measureScoring",
            "valueCodeableConcept": {
              "coding": [{
                  "system": "http://terminology.hl7.org/CodeSystem/measure-scoring",
                  "code": "proportion"
                }
              ]
            }
          }, {
            "url": "http://hl7.org/fhir/us/davinci-deqm/StructureDefinition/extension-certificationIdentifier",
            "valueIdentifier": {
              "system": "urn:oid:2.16.840.1.113883.3.2074.1",
              "value": "0015HQN9BD3304E"
            }
          }, {
            "url": "http://hl7.org/fhir/us/davinci-deqm/StructureDefinition/extension-reportingVendor",
            "valueReference": {
              "reference": "Organization/gaps-organization-reportingvendor"
            }
          }
        ],
        "status": "complete",
        "type": "individual",
        "measure": "http://hl7.org/fhir/us/davinci-deqm/Measure/measure-mrp-example",
        "subject": {
          "reference": "Patient/gaps-patient01"
        },
        "date": "2020-07-02T13:08:52+00:00",
        "reporter": {
          "reference": "Organization/organization01"
        },
        "period": {
          "start": "2020-01-01T00:00:00+00:00",
          "end": "2020-12-31T00:00:00+00:00"
        },
        "improvementNotation": {
          "coding": [{
              "system": "http://terminology.hl7.org/CodeSystem/measure-improvement-notation",
              "code": "increase"
            }
          ]
        },
        "group": [{
            "population": [{
                "code": {
                  "coding": [{
                      "system": "http://terminology.hl7.org/CodeSystem/measure-population",
                      "code": "initial-population",
                      "display": "Initial Population"
                    }
                  ]
                },
                "count": 1
              }, {
                "code": {
                  "coding": [{
                      "system": "http://terminology.hl7.org/CodeSystem/measure-population",
                      "code": "numerator",
                      "display": "Numerator"
                    }
                  ]
                },
                "count": 0
              }, {
                "code": {
                  "coding": [{
                      "system": "http://terminology.hl7.org/CodeSystem/measure-population",
                      "code": "denominator",
                      "display": "Denominator"
                    }
                  ]
                },
                "count": 1
              }, {
                "code": {
                  "coding": [{
                      "system": "http://terminology.hl7.org/CodeSystem/measure-population",
                      "code": "denominator-exclusion",
                      "display": "Denominator Exclusion"
                    }
                  ]
                },
                "count": 0
              }
            ],
            "measureScore": {
              "value": 0.0
            }
          }
        ],
        "evaluatedResource": [{
            "extension": [{
                "url": "http://hl7.org/fhir/us/davinci-deqm/StructureDefinition/extension-criteriaReference",
                "valueString": "initial-population"
              }, {
                "url": "http://hl7.org/fhir/us/davinci-deqm/StructureDefinition/extension-criteriaReference",
                "valueString": "denominator"
              }
            ],
            "reference": "Encounter/gaps-encounter01"
          }, {
            "extension": [{
                "url": "http://hl7.org/fhir/us/davinci-deqm/StructureDefinition/extension-criteriaReference",
                "valueString": "initial-population"
              }, {
                "url": "http://hl7.org/fhir/us/davinci-deqm/StructureDefinition/extension-criteriaReference",
                "valueString": "denominator"
              }
            ],
            "reference": "Patient/gaps-patient01"
          }
        ]
      }
    }, {
      "fullUrl": "http://example.org/fhir/gaps/DetectedIssue/gaps-detectedissue01",
      "resource": {
        "resourceType": "DetectedIssue",
        "id": "gaps-detectedissue01",
        "meta": {
          "profile": [
            "http://hl7.org/fhir/us/davinci-deqm/StructureDefinition/gaps-detectedissue-deqm"
          ]
        },
        "modifierExtension": [{
            "url": "http://hl7.org/fhir/us/davinci-deqm/StructureDefinition/extension-gapStatus",
            "valueCodeableConcept": {
              "coding": [{
                  "system": "http://hl7.org/fhir/us/davinci-deqm/CodeSystem/gaps-status",
                  "code": "closed-gap"
                }
              ]
            }
          }
        ],
        "status": "final",
        "code": {
          "coding": [{
              "system": "http://terminology.hl7.org/CodeSystem/v3-ActCode",
              "code": "CAREGAP",
              "display": "Care Gaps"
            }
          ]
        },
        "patient": {
          "reference": "Patient/gaps-patient01"
        },
        "evidence": [{
            "detail": [{
                "reference": "MeasureReport/gaps-indv-measurereport01"
              }
            ]
          }
        ]
      }
    }, {
      "fullUrl": "http://example.org/fhir/gaps/DetectedIssue/gaps-detectedissue02",
      "resource": {
        "resourceType": "DetectedIssue",
        "id": "gaps-detectedissue02",
        "meta": {
          "profile": [
            "http://hl7.org/fhir/us/davinci-deqm/StructureDefinition/gaps-detectedissue-deqm"
          ]
        },
        "modifierExtension": [{
            "url": "http://hl7.org/fhir/us/davinci-deqm/StructureDefinition/extension-gapStatus",
            "valueCodeableConcept": {
              "coding": [{
                  "system": "http://hl7.org/fhir/us/davinci-deqm/CodeSystem/gaps-status",
                  "code": "closed-gap"
                }
              ]
            }
          }
        ],
        "status": "final",
        "code": {
          "coding": [{
              "system": "http://terminology.hl7.org/CodeSystem/v3-ActCode",
              "code": "CAREGAP",
              "display": "Care Gaps"
            }
          ]
        },
        "patient": {
          "reference": "Patient/gaps-patient01"
        },
        "evidence": [{
            "detail": [{
                "reference": "MeasureReport/gaps-indv-measurereport02"
              }
            ]
          }
        ]
      }
    }, {
      "fullUrl": "http://example.org/fhir/gaps/DetectedIssue/gaps-detectedissue03",
      "resource": {
        "resourceType": "DetectedIssue",
        "id": "gaps-detectedissue03",
        "meta": {
          "profile": [
            "http://hl7.org/fhir/us/davinci-deqm/StructureDefinition/gaps-detectedissue-deqm"
          ]
        },
        "modifierExtension": [{
            "url": "http://hl7.org/fhir/us/davinci-deqm/StructureDefinition/extension-gapStatus",
            "valueCodeableConcept": {
              "coding": [{
                  "system": "http://hl7.org/fhir/us/davinci-deqm/CodeSystem/gaps-status",
                  "code": "prospective-gap"
                }
              ]
            }
          }
        ],
        "status": "final",
        "code": {
          "coding": [{
              "system": "http://terminology.hl7.org/CodeSystem/v3-ActCode",
              "code": "CAREGAP",
              "display": "Care Gaps"
            }
          ]
        },
        "patient": {
          "reference": "Patient/gaps-patient01"
        },
        "evidence": [{
            "detail": [{
                "reference": "MeasureReport/gaps-indv-measurereport03"
              }
            ]
          }
        ]
      }
    }, {
      "fullUrl": "http://example.org/fhir/gaps/Encounter/gaps-encounter01",
      "resource": {
        "resourceType": "Encounter",
        "id": "gaps-encounter01",
        "meta": {
          "profile": [
            "http://hl7.org/fhir/us/core/StructureDefinition/us-core-encounter"
          ]
        },
        "status": "finished",
        "class": {
          "system": "http://terminology.hl7.org/CodeSystem/v3-ActCode",
          "code": "AMB",
          "display": "ambulatory"
        },
        "type": [{
            "coding": [{
                "system": "http://www.ama-assn.org/go/cpt",
                "code": "99201",
                "display": "Office or other outpatient visit for the evaluation and management of a new patient, which requires these 3 key components: A problem focused history; A problem focused examination; Straightforward medical decision making. Counseling and/or coordination of care with other physicians, other qualified health care professionals, or agencies are provided consistent with the nature of the problem(s) and the patient's and/or family's needs. Usually, the presenting problem(s) are self limited or minor. Typically, 10 minutes are spent face-to-face with the patient and/or family."
              }
            ]
          }
        ],
        "subject": {
          "reference": "Patient/gaps-patient01"
        },
        "period": {
          "start": "2020-05-30T00:00:00-00:00",
          "end": "2020-05-31T00:00:00-00:00"
        }
      }
    }, {
      "fullUrl": "http://example.org/fhir/gaps/Patient/gaps-patient01",
      "resource": {
        "resourceType": "Patient",
        "id": "gaps-patient01",
        "meta": {
          "profile": [
            "http://hl7.org/fhir/us/core/StructureDefinition/us-core-patient"
          ]
        },
        "extension": [{
            "extension": [{
                "url": "ombCategory",
                "valueCoding": {
                  "system": "urn:oid:2.16.840.1.113883.6.238",
                  "code": "2028-9",
                  "display": "Asian"
                }
              }, {
                "url": "text",
                "valueString": "Asian"
              }
            ],
            "url": "http://hl7.org/fhir/us/core/StructureDefinition/us-core-race"
          }, {
            "extension": [{
                "url": "ombCategory",
                "valueCoding": {
                  "system": "urn:oid:2.16.840.1.113883.6.238",
                  "code": "2135-2",
                  "display": "Hispanic or Latino"
                }
              }, {
                "url": "text",
                "valueString": "Hispanic or Latino"
              }
            ],
            "url": "http://hl7.org/fhir/us/core/StructureDefinition/us-core-ethnicity"
          }
        ],
        "identifier": [{
            "use": "usual",
            "type": {
              "coding": [{
                  "system": "http://terminology.hl7.org/CodeSystem/v2-0203",
                  "code": "MR",
                  "display": "Medical Record Number"
                }
              ]
            },
            "system": "http://hospital.smarthealthit.org",
            "value": "999995992"
          }
        ],
        "name": [{
            "family": "Susan",
            "given": [
              "Parker"
            ]
          }
        ],
        "gender": "female",
        "birthDate": "1965-01-01"
      }
    }, {
      "fullUrl": "http://example.org/fhir/gaps/Organization/gaps-organization-reportingvendor",
      "resource": {
        "resourceType": "Organization",
        "id": "gaps-organization-reportingvendor",
        "meta": {
          "profile": [
            "http://hl7.org/fhir/us/qicore/StructureDefinition/qicore-organization"
          ]
        },
        "identifier": [{
            "use": "official",
            "type": {
              "coding": [{
                  "system": "http://terminology.hl7.org/CodeSystem/v2-0203",
                  "code": "TAX",
                  "display": "Tax ID number"
                }
              ]
            },
            "system": "urn:oid:2.16.840.1.113883.4.4",
            "value": "123446789",
            "assigner": {
              "display": "www.irs.gov"
            }
          }
        ],
        "active": true,
        "type": [{
            "coding": [{
                "system": "http://terminology.hl7.org/CodeSystem/organization-type",
                "code": "pay",
                "display": "Payer"
              }
            ]
          }
        ],
        "name": "GapsReportingVendor01",
        "telecom": [{
            "system": "phone",
            "value": "(+1) 401-545-1212"
          }
        ],
        "address": [{
            "line": [
              "13 Drive Street"
            ],
            "city": "Cityplace",
            "state": "MA",
            "postalCode": "01101",
            "country": "USA"
          }
        ]
      }
    }
  ]
}

Bulk Data

If Clients are requesting Gaps in Care Reports for many patients/members, they may consider using the FHIR Asynchronous Request Patterns for the Bulk Data exchange operation.

GET|[base]

Examples

Scenario:

The Client would like to request Gaps in Care Reports on many patients. They have created a FHIR Group Resource using the DEQM Gaps In Care Group Profile with the id of 123. Because they expect the creation of the reports to take a while and many FHIR bundles will be returned and be processed, they would like to make the request in an asynchronous manner returning NDJSON that will be easier for them to process.

The request below asks for Group id of 123 to be run asynchronously with FHIR+ndjson as the output format. The header portions should be entered in the API client header section. For example, in the Postman tool, enter “Prefer” in Key and “respond-async” in Value as an entry in the Headers tab.

GET Gaps in Care Report Using Bulk Data

Run $care-gaps operation in an asynchronous mode:

GET [base]/Measure/$care-gaps?measureurl=http://hl7.org/fhir/us/davinci-deqm/Measure/measure-exm130-example|2.0.0&subject=Group/123&periodStart=2020-01-01&periodEnd=2020-12-31&status=open-gap&status=closed-gap&_outputFormat=application/fhir+ndjson

Headers:

  • Prefer respond-async
  • Accept application/fhir+json

Note that both Prefer and Accept are required. Prefer specifies the response is immediate or asynchronous, which SHALL be set to respond-async. Accept specifies the format of the optional OperationOutcome response to the kick-off request. Any of the Serialization Format Representations are supported. See the base FHIR specification Asynchronous Request Patterns for details.

Query Parameters:

  • _outputFormat (string, optional, defaults to application/fhir+ndjson)

Currently, only application/fhir+ndjson is supported.