Unattributed Code Systems

Copyright Fragment

This fragment is available on downloads.html

This publication includes IP covered under the following statements.

Copyright and Registered Trademark Uses

External References

Type Reference Content
web github.com HL7 FHIR Implementation Guide: Military Service History and Status Release 1 - US Realm | STU1, published by Cross Group Projects WG. This guide is not an authorized publication; it is the continuous build for version 1.0.0 built by the FHIR (HL7® FHIR® Standard) CI Build. This version is based on the current content of https://github.com/HL7/fhir-military-service/ and changes regularly. See the Directory of published versions
web www.iso.org ISO Maintains the copyright on the country codes, and controls it's use carefully. For futher details see the ISO 3166 web page: https://www.iso.org/iso-3166-country-codes.html
Show Usage

Internal Images

Information Requirements.png
Information Requirements.png
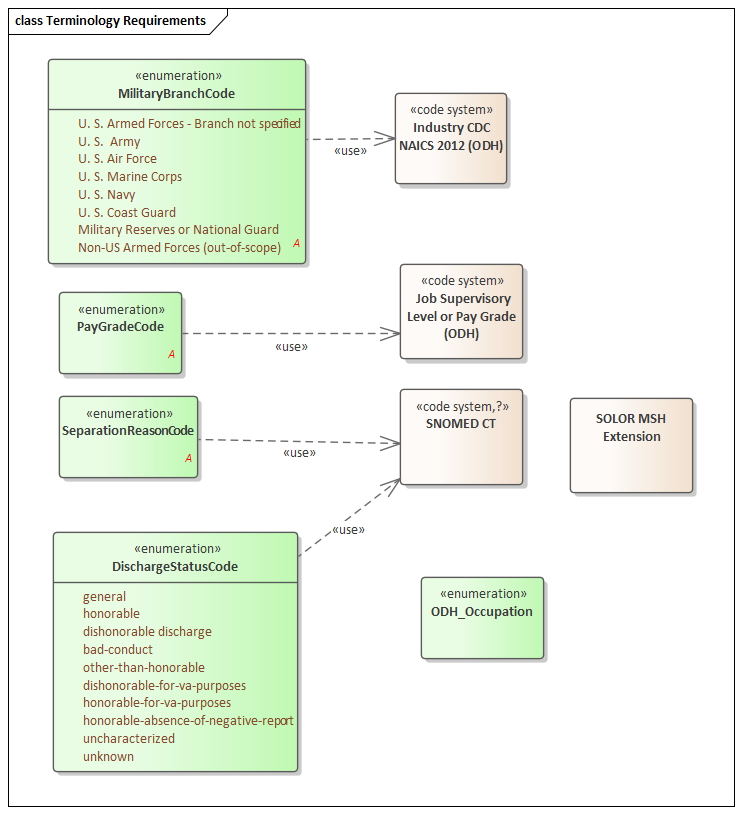
Terminology Requirements.png
Terminology Requirements.png
Use Case Analysis Overview.png
Use Case Analysis Overview.png
tree-filter.png
tree-filter.png