HL7 FHIR Implementation Guide: Military Service History and Status Release 1 - US Realm | STU1
1.0.0 - trial-use United States of America flag

HL7 FHIR Implementation Guide: Military Service History and Status Release 1 - US Realm | STU1, published by Cross Group Projects WG. This guide is not an authorized publication; it is the continuous build for version 1.0.0 built by the FHIR (HL7® FHIR® Standard) CI Build. This version is based on the current content of https://github.com/HL7/fhir-military-service/ and changes regularly. See the Directory of published versions

Plain Language Summary goes here

Home

Official URL: http://hl7.org/fhir/us/military-service/ImplementationGuide/hl7.fhir.us.military-service Version: 1.0.0
Active as of 2025-10-06 Computable Name: MilitaryService

Background

This implementation guide contains profiles and extensions to share Military Service History and Status using FHIR-based application programming interfaces (APIs) consistent with US regulatory requirements (i.e. Title 38 Veteran Benefits). This is a US-realm specificatoin but it is extensible to other realms/jurisdictions (e.g. Canadian Forces). It harmonizes the requirements of the U.S. Department of Veterans Affairs (VA) and the Centers for Disease Control and Prevention (CDC) to record this information support of administrative and clinical workflows (e.g. exchange with community providers) and the work and social history of patients who are also Veterans.

Use Case Analysis

The use case anlaysis describes requirements and associated capabilities to manage and exchange information about Military Service History and Status. All requirements are analyzed as use cases involving actors/participants and system interactions.

Note: Certain requirements were discussed, deemed to be out-of-scope, and deferred (see Deferred Requirements).

Figure 1 is a summary of scenarios (use cases) representing the requirements for recording self-reported military and combat history. It also illustrates how FHIR-based APIs can be used to validate employment history information reported by Veterans.

Use Case Analysis Overview* Figure 1: Use Case Analysis Overview

Use Case Analysis: Actors

Clinician

The clinician may be working with Veteran in the community and must assess the health risks associated with military service.

Veteran

The Veteran is the focus of this specification. The API described here allows Veterans to access and share their military service history and status information with community and hospital-based clinicians, community service agencies, vendors, and employers, etc. The Veteran can access their information or make it available to entities that assist Veterans. Military Service History may be combined with other employment history information.

Use Case Analysis: Use Cases

Request Employment History with Social History and Determinants of Health

The clinician is requesting employment information in conjunction with their social history. If the patient is a Veteran, their employment history will include military service information. This was a core requirement of the Occupational Data for Heath (ODH) Implementation Guide we analyzed and reused. The current specification expands this use case to specify application (i.e. EHR) capabilities as well as reusable FHIR-based APIs that may be provided by an authoritative organization (e.g. US Department of Veterans Affairs).

Record Military Service History and Status

The social history information reported by the patient - including employment and military service history - is entered into a system of record used to capture such information and not explicitly EHR.

Verify Veteran History

The EHR system, acting as a FHIR client, uses a standards-based VA RESTful API (FHIR Observation with profiles and extensions) to verify that the patient is a Veteran and served in the military.

The query is triggered by an EHR. Based on the verification result,the EHR may validate the Veteran status and fill in the combat episodes as needed to determine social history risks.

Official records and documentation from the military service record, DD214, and other pre–existing documentation can be referenced in the verification process.

Verify Veteran Status

The Verification API proposed in this document determines the Veteran’s status by using demographic information submitted as a query (search operation) to a FHIR server that supports Observation resource - - using the Patient endpoint to determine whether a person is a verified veteran. Additional information is provided using the Search Service History criteria using the profiles described in the Information Requirements section (see Military Service Episode).

Search Service History

This use case is part of the proposed verification API based on FHIR. If this search operation returns one or more Observation resources that conform [Military Service Episode]((StructureDefinition-military-service-episode.html) to the proposed profile, the Veteran's status confirmed. If the search operation does not find any matching Observation resources, the Veteran's service history could not be confirmed.

The presence of one or more Observations that conform to the Deployment Episode profile proposed here indicates that Veteran was deployed.

Deferred Requirements

The following use cases were discussed and deferred because they are out-of-scope for the profiles and extensions described in this implementation guide design document:

  • Prior Authorization: U.S. Department of Defense (DoD) administrative transactions are currently used for prior authorization for healthcare services. This use case will not be addressed in this document but it may be relevant to future FHIR profiling efforts.
  • Apply for coverage: A Veteran's military history and other service-related information are relevant to applying for healthcare coverage. This use case was discussed with the Financial Management Workgroup on March 31, 2020 and it will remain out-of-scope for this iteration of the specification. Military service history is relevant to establish level of care but will not be explored further in this document.
  • Schedule service-connected visit: Another potential use case included scheduling a visit for a service-connected disorder or condition. This use case was discussed and deemed out-of-scope for now since it is related to level of disability and service-connected problems, as well as:
    • an encounter related to a service-connected disability, special authority designation and those services are not billable;
    • care may be covered by special authority (e.g. neck/throat cancer); and,
    • coding system for special authority and service-related not in scope.

Information and Semantics Requirements

This section describes the result harmonizing requirements to convey military service history and status at this time. It also harmonizes the content of the Occupational Data for Health Implementation Guide developed by CDC to enhance social history and employment history reporting from EHR systems.

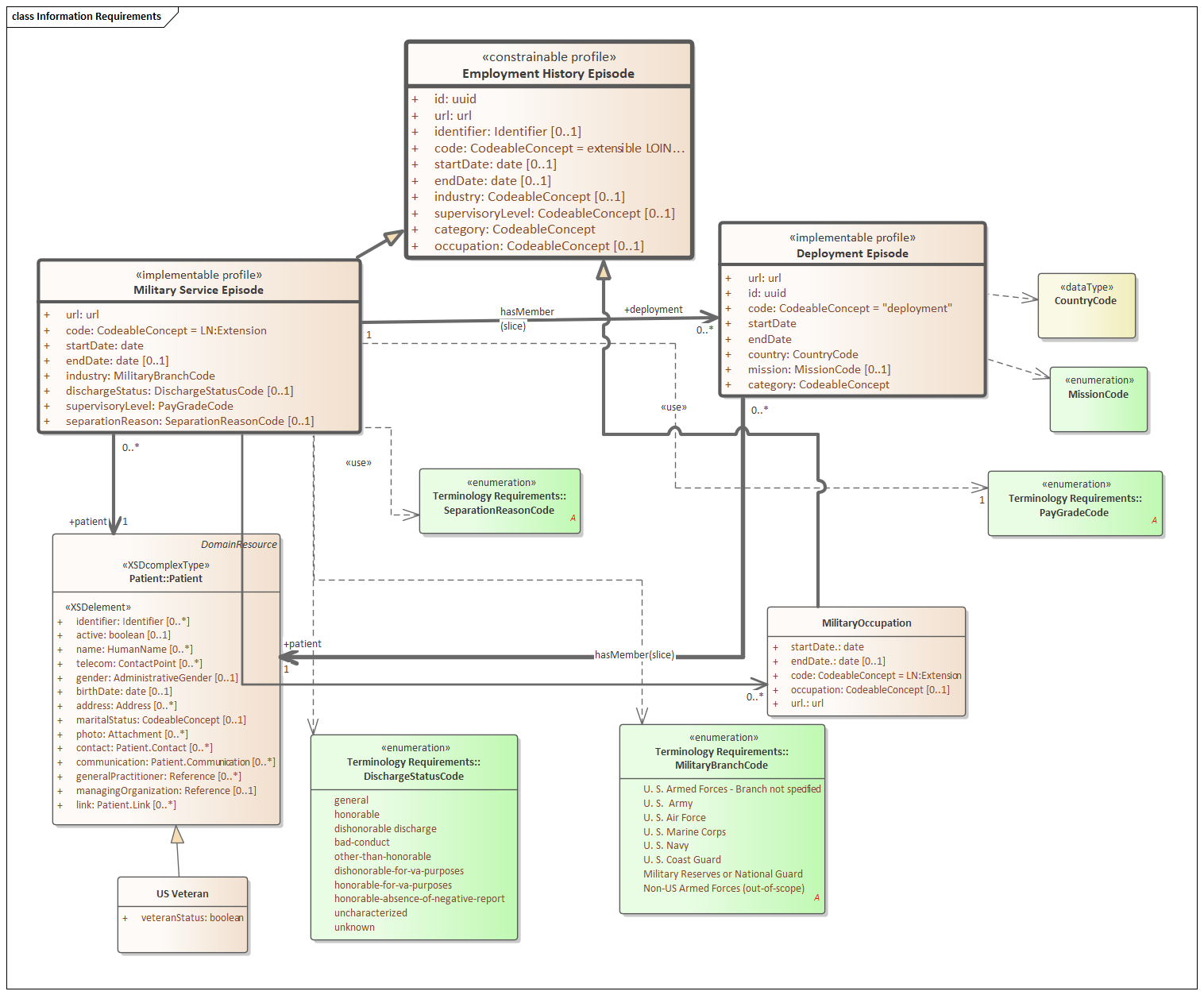
Figure 2 summarizes the proposed profiles and extensions needed to document military service history. The profiles described here constrain and extend the normative Observation resources profile (Release 4 and later) to ensure stability and reusability. FHIR Release 4 marked the first time some FHIR resources have attained normative status and will be maintained in a manner that ensure backwards-compatibility. Furthermore, using Observation R4 and later - rather than Basic resource - is the recommended approach to creating extensible APIs based on FHIR.

Information Requirements Figure 2: Information Requirements

Note: FHIR implementation, localization, and profiling best-practices are under development and evolving. This design document is intended to provide reasoning and context for future projects.

Acknowledgements

This implementation guide builds upon existing FHIR implementation guidance and best practices:

The project team would like to thank our leadership and colleagues for their support in the development of Application Programming Interface (API) implementation guide:

Department of Veterans Affairs:

  • Steven Brown, MD, Director, CIDMO Knowledge-Based Systems (KBS)
  • Christopher Shawn, Director KBS Standards & Interoperability(S&I)
  • Javon Hyland, Deputy Program Manager, KBS S&I
  • Catherine Hoang, Associate Director, KBS Terminology Services
  • Ioana Singureanu MsCS, FHL7, Technical Lead KBS S&I
  • Rhonna Clark, Deputy Technical Lead KBS S&I
  • Matt Greene, Strategy Lead KBS S&I

Cross-Group Project (CGP) Work Group Co-chairs:

  • Floyd Eisenberg MD
  • Jean Duteau

Project team:

  • Ioana Singureanu MsCS, FHL7, Project Facilitator
  • Sean Muir, FHIR Implementation Guide Developer, BookZurman
  • Jayme Welty, Project Manager, BookZurman
  • Mark Janczewski, MD, MPH, BookZurman

ALTARUM

  • Craig Newman PhD, Contributor

VA Developer API (Lighthouse Project):

  • Andrew Fichter, Requirements Contributor
  • Shawnee Petrosky, Requirements Contributor
  • Derek Brown, Implementer

Defense Health Agency:

  • Nancy Orvis, Contributor
  • Eric Strom, Requirements Contributor
  • Allyson Rigel, Terminology Contributor

CDC NIOSH:

  • Genny Luensman, Subject Matter Expert

MITRE:

  • Dr. Mark A. Kramer, FSH and SUSHI Advisor